Raghad A.

  • محللة بيانات
  • مصر

نبذة

أنا محللة بيانات عندي خبرة في جمع وتنظيف وتحليل البيانات، وتحويلها الي تقارير ورؤي تساعد علي اتخاذ القرارات مدعومة بالأرقام.

أجيد استخدام أدوات التحيلي مثل: Microsoft Excel, Microsoft Power BI, Python, SQL مع قدرة علي تصميم لوحات معلومات تفاعلية واضحة وسهلة القراءة.


الخبرات

Microsoft Excel

أمتلك خبرة متقدمة في استخدام Microsoft Excel كأداة رئيسية في تحليل البيانات وتصورها (Data Visualization)، بما يتجاوز العمليات الأساسية لإدخال البيانات.

 

تتركز خبرتي في النقاط التالية:

 

تنظيف ومعالجة البيانات (Data Wrangling): إتقان استخدام وظائف متقدمة مثل VLOOKUP/XLOOKUP، وINDEX-MATCH، وText Functions، وData Tools (كـ Text to Columns وRemove Duplicates) لضمان دقة وجودة مجموعات البيانات الكبيرة (Datasets).

 

تصور البيانات والتقارير: خبرة واسعة في استخدام الجداول المحورية (Pivot Tables) والرسوم البيانية المحورية (Pivot Charts) لتلخيص البيانات وتحديد الاتجاهات الرئيسية. لدي مهارة في تصميم لوحات تحكم (Dashboards) تفاعلية ومُبسطة داخل Excel باستخدام أدوات مثل Slicers وSparklines لعرض النتائج بوضوح وسرعة.

 

أتمتة العمليات: استخدام Conditional Formatting وData Validation لتبسيط إدخال البيانات والتنبيه الفوري على الأخطاء أو القيم الهامة، مما يقلل الوقت اللازم لإعداد التقارير الدورية.

 

باختصار، أستخدم Excel كمنصة قوية لتحويل البيانات الخام إلى رؤى عملية تدعم اتخاذ القرارات.

Microsoft Power BI

أتمتع بخبرة قوية في استخدام Microsoft Power BI كأداة حاسمة في مرحلة تصور وتحليل البيانات (Data Visualization and Analysis)، حيث أنقل البيانات من جداول إكسل بسيطة إلى لوحات تحكم (Dashboards) تفاعلية وذكية.

 

تتركز خبرتي في Power BI فيما يلي:

 

بناء نماذج البيانات (Data Modeling): إتقان ربط مصادر بيانات متعددة (سواء من Excel، قواعد بيانات، أو مصادر سحابية) وتنظيفها وتشكيلها باستخدام Power Query (M Language)، بالإضافة إلى إنشاء علاقات دقيقة (Relationships) بين الجداول لضمان موثوقية التحليل.

 

إنشاء المقاييس المخصصة (DAX Language): خبرة في كتابة وصياغة لغة DAX (Data Analysis Expressions) لإنشاء مقاييس مخصصة وحسابات معقدة (مثل: مقارنات الفترة السابقة، التراكم الشهري، نسب الأداء) التي توفر رؤى أعمق من الأرقام الخام.

 

تصميم لوحات التحكم التفاعلية (Interactive Dashboards): مهارة في تصميم تقارير ولوحات بيانات جذابة سهلة الاستخدام، تتيح للمستخدم التفاعل معها لتصفية وتحليل البيانات ذاتيًا (Self-Service BI)، مما يدعم اتخاذ القرار السريع.

 

نشر ومشاركة التقارير: خبرة في نشر وتحديث التقارير عبر خدمة Power BI Service وتأمينها، لضمان وصول الفريق المعني إلى أحدث البيانات والتحليلات بشكل موثوق وآمن.

 

باختصار، أستخدم Power BI ليس فقط لعرض البيانات، بل لتحكي البيانات قصة واضحة ومقنعة حول الأداء والاتجاهات، مما يحول البيانات المعقدة إلى خطط عمل قابلة للتنفيذ.

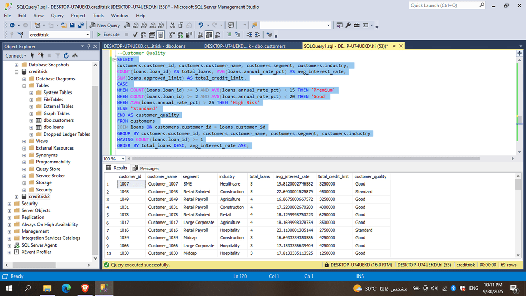
Python

أمتلك خبرة عملية في استخدام لغة Python كأداة قوية ومرنة في تحليل البيانات، معالجتها، والتشغيل الآلي للمهام المتكررة (Automation). أركز بشكل خاص على استخدام المكتبات المتخصصة لتسريع وتحسين دورة حياة البيانات.

 

تتركز خبرتي في Python في الجوانب التالية:

 

معالجة البيانات وتحليلها (Data Manipulation): إتقان العمل مع مكتبة Pandas لتنظيف مجموعات البيانات الكبيرة والمعقدة، وتجميعها، ودمجها، وإجراء العمليات الحسابية والتحويلات اللازمة بسرعة وكفاءة عالية.

 

التصور البياني المتقدم (Advanced Visualization): استخدام مكتبات مثل Matplotlib وSeaborn لإنشاء رسوم بيانية مخصصة ومفصلة تساعد في الكشف عن الأنماط، الاتجاهات، والقيم الشاذة (Outliers) داخل البيانات.

 

التشغيل الآلي للمهام المتكررة (Scripting): خبرة في كتابة سكربتات Python لتنفيذ المهام المتكررة بشكل تلقائي، مثل سحب البيانات من مصادر خارجية، وتجهيز التقارير الدورية، ومعالجة الملفات بكميات كبيرة، مما يقلل بشكل كبير من الخطأ البشري والوقت المستغرق.

 

التحليل الإحصائي الأساسي: تطبيق دوال NumPy وبعض وظائف Pandas لإجراء عمليات حسابية وإحصائية متقدمة تساعد في فهم توزيع البيانات وعلاقاتها.

 

باختصار، أستخدم Python لتقديم حلول تحليلية مُصممة خصيصًا لا يمكن تحقيقها بسهولة عبر الأدوات التقليدية، مما يُحول البيانات المعقدة إلى رؤى قابلة للتنفيذ.


هل تبحث عن فرصة للعمل عن بعد؟

حدد التخصصات التي ترغب في العمل بها لنرسل نشرة الوظائف الدورية إلى بريدك الإلكتروني

برمجة وتطوير
تسويق ومبيعات
كتابة وترجمة
تصميم
إدارة وأعمال
دعم فني
المجالات الأخرى