نبذة

أنا مهندسة بيانات (Data Engineer) و محللة بيانات (Data Analyst) ذات خلفية تقنية قوية. شغفي هو تحويل البيانات الخام إلى أصل ذي قيمة يدفع عجلة القرارات التجارية.

 

أنا متخصصة في دورة حياة البيانات بأكملها: من تصميم وبناء مسارات البيانات (Data Pipelines) إلى إنشاء رؤى واضحة وقابلة للتنفيذ (Actionable Insights). بفضل خبرتي العملية في Data Cleaning، عمليات ETL، و Data Analysis، أقدم حلولاً عالية التأثير للشركات الطموحة.

 

⭐️ لماذا تختار العمل معي؟ ستحصل على حلول مبتكرة، قابلة للتطوير (Scalable)، وذات جودة عالية — مبنية بعناية ووضوح واحترافية. ⭐️

 

الخدمات التي أقدمها

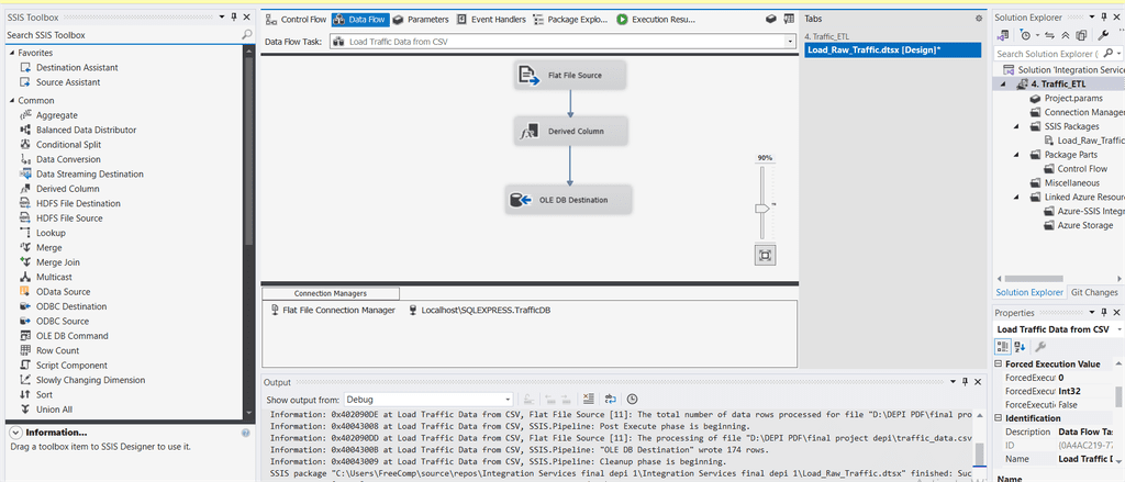
هندسة البيانات (Data Engineering):

بناء مسارات ETL من البداية للنهاية (End-to-End).

خبرة عملية في إدارة قواعد البيانات (Database Management).

استخلاص البيانات (Data Scraping):

إجراء Web Scraping متقدم لاستخراج البيانات المهيكلة وذات القيمة العالية من المواقع و APIs (كما يتضح من مشروع استخلاص بيانات IMDb الخاص بي).

تحليل البيانات (Data Analysis):

تنظيف وإعداد البيانات بدقة، ومعالجة Missing Values و Inconsistencies.

استخدام Python و SQL للكشف عن الاتجاهات والرؤى الرئيسية.

تصور البيانات (Data Visualization):

إنشاء لوحات تحكم (Dashboards) جذابة ومخططات تفاعلية باستخدام Power BI، Matplotlib، و Seaborn.

 

️ الأدوات والتقنيات (Tools & Stack)

اللغات: ++Python، SQL، C

التحليل والتصور: Pandas، NumPy، Matplotlib، Seaborn، Power BI

ETL والاستخلاص: ETL، Selenium، SSIS

قواعد البيانات: SQL Server

 

لتحول بياناتك إلى أصل قوي وقيّم.

راسليني اليوم للبدء في مشروعك!


الخبرات

التعامل مع البيانات

ETL Pipeline

استخراج البيانات من مصادر مختلفة (ملفات اكسل , json, text , قواعد بيانات ,مواقع)

تنسيق البيانات و التواريخ و ملء القيم الفارغة و ازالة التكرارات

تخزين البيانات فى قواعد بيانات و Data Warehouse

تحليل البيانات

بناء Dashboard


التعليم

كلية الذكاء الاصطناعى

AI


هل تبحث عن فرصة للعمل عن بعد؟

حدد التخصصات التي ترغب في العمل بها لنرسل نشرة الوظائف الدورية إلى بريدك الإلكتروني

برمجة وتطوير
تسويق ومبيعات
كتابة وترجمة
تصميم
إدارة وأعمال
دعم فني
المجالات الأخرى